最近DeepSeek着实火了一把,不少朋友都想体验它强大的功能。然而无论是 DeepSeek App 还是网页端,时常会出现对话不连贯,“服务器繁忙” 的提示更是频繁跳出,严重影响使用体验。
更让人头疼的是,网上的很多第三方DeepSeek服务教程过于复杂有些还需要付费。那么有没有办法 0 成本畅快玩转 DeepSeek 呢?当然有,下面就为大家详细介绍。
第三方AI平台直接用
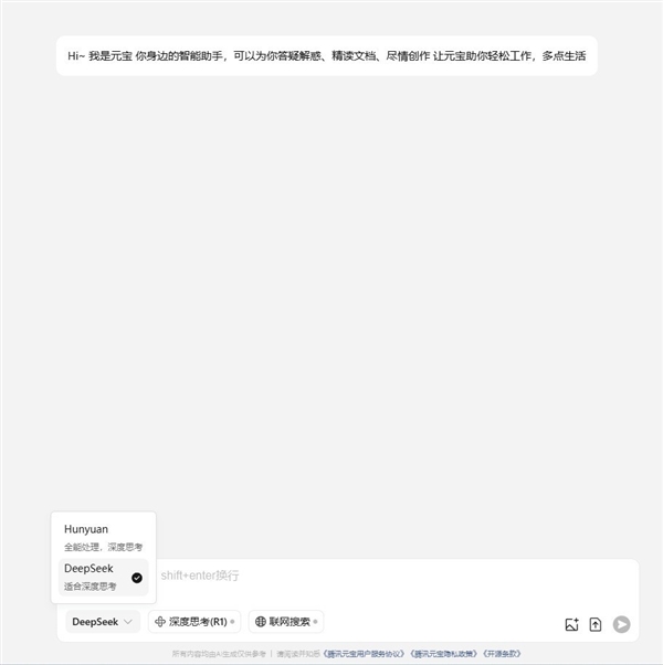
1、腾讯元宝
可以通过网页直接访问,也可以下载APP使用,或者通过微信AI搜索直接使用,流畅无需等待。

2、纳米搜索(360旗下)
打开网站直接使用,可以下载PC版客户端

3、秘塔AI搜索
打开网站直接使用,无广告。

国产安卓手机内置AI助手
目前主流的国内安卓手机厂商以及华为原生鸿蒙手机均已提供了DeepSeek接口,打开手机自带AI助手即可直接使用。
1、华为原生鸿蒙手机

2、荣耀手机

3、OPPO手机

4、魅族手机

5、中兴/努比亚/红魔手机

6、vivo手机

7、联想moto手机

8、小米手机(内测中)

通过这些方法和渠道,大家就能0成本畅玩 DeepSeek 啦。在使用过程中,不同的方法和平台各有优劣,大家可以根据自己的需求和使用场景来选择。
你在体验DeepSeek的过程中还遇到过哪些问题呢,或者有没有发现其他好玩的使用技巧?欢迎分享交流。

文章来自互联网,不代表电脑知识网立场。发布者:老车新路,转载请注明出处:https://www.pcxun.com/n/368232.html
